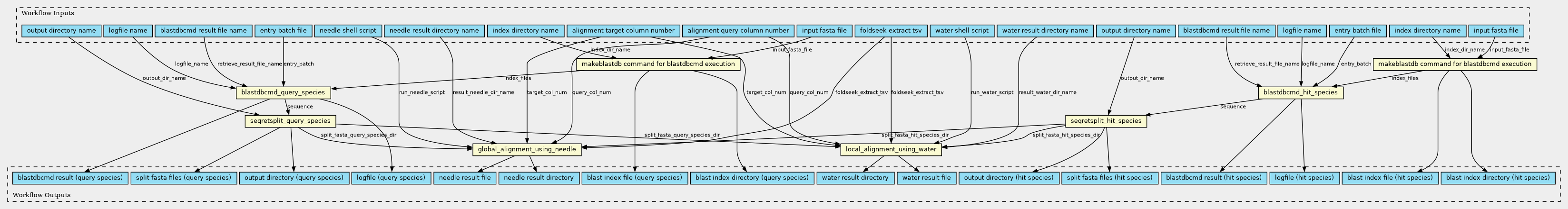
Workflow: retrieve sequence and perform pairwise alignment (sub-workflow process)
Perform pairwise alignment of protein sequences for pairs identified by structural similarity search. retrieve sequence from blastdbcmd result makeblastdb: ../Tools/14_makeblastdb.cwl blastdbcmd: ../Tools/15_blastdbcmd.cwl seqretsplit: ../Tools/16_seqretsplit.cwl needle (Global alignment): ../Tools/17_needle.cwl water (Local alignment): ../Tools/17_water.cwl
- Selected
- |
- Default Values
- Nested Workflows
- Tools
- Inputs/Outputs
Inputs
| ID | Type | Title | Doc |
|---|---|---|---|
| WATER_SCRIPT | File | water shell script |
water shell script |
| NEEDLE_SCRIPT | File | needle shell script |
needle shell script |
| FOLDSEEK_EXTRACT_TSV | File [TSV] | foldseek extract tsv |
foldseek extract tsv |
| WATER_RESULT_DIR_NAME | String [Directory name] | water result directory name |
water result directory name |
| NEEDLE_RESULT_DIR_NAME | String [Directory name] | needle result directory name |
needle result directory name |
| ENTRY_BATCH_HIT_SPECIES | File | entry batch file |
entry batch file for blastdbcmd |
| ENTRY_BATCH_QUERY_SPECIES | File | entry batch file |
entry batch file for blastdbcmd |
| INDEX_DIR_NAME_HIT_SPECIES | String [Directory name] | index directory name |
blast index directory name for blastdbcmd |
| INDEX_DIR_NAME_QUERY_SPECIES | String [Directory name] | index directory name |
blast index directory name for blastdbcmd |
| INPUT_FASTA_FILE_HIT_SPECIES | File [FASTA] | input fasta file |
input fasta file for makeblastdb. Retrieve files in advance from uniprot. |
| ALIGNMENT_QUERY_COLUMN_NUMBER | Integer | alignment query column number |
alignment column number (query species) for needle and water. Extract columns describing UniProt ID pairs (query IDs) from the TSV file read with the FOLDSEEK_EXTRACT_TSV parameter |
| ALIGNMENT_TARGET_COLUMN_NUMBER | Integer | alignment target column number |
alignment column number (target species) for needle and water. Extract columns describing UniProt ID pairs (hit IDs) from the TSV file read with the FOLDSEEK_EXTRACT_TSV parameter |
| INPUT_FASTA_FILE_QUERY_SPECIES | File [FASTA] | input fasta file |
input fasta file for makeblastdb. Retrieve files in advance from uniprot. |
| BLASTDBCMD_LOGFILE_NAME_HIT_SPECIES | String [File name] | logfile name |
logfile name. |
| BLASTDBCMD_LOGFILE_NAME_QUERY_SPECIES | String [File name] | logfile name |
logfile name. |
| BLASTDBCMD_RESULT_FILE_NAME_HIT_SPECIES | String [File name] | blastdbcmd result file name |
blastdbcmd result file name. |
| SEQRETSPLIT_OUTPUT_DIR_NAME_HIT_SPECIES | String [Directory name] | output directory name |
output directory name for seqretsplit |
| BLASTDBCMD_RESULT_FILE_NAME_QUERY_SPECIES | String [File name] | blastdbcmd result file name |
blastdbcmd result file name. |
| SEQRETSPLIT_OUTPUT_DIR_NAME_QUERY_SPECIES | String [Directory name] | output directory name |
output directory name for seqretsplit |
Steps
| ID | Runs | Label | Doc |
|---|---|---|---|
| blastdbcmd_hit_species |
../Tools/15_blastdbcmd.cwl
(CommandLineTool)
|
||
| makeblastdb_hit_species |
../Tools/14_makeblastdb.cwl
(CommandLineTool)
|
makeblastdb command for blastdbcmd execution | |
| seqretsplit_hit_species |
../Tools/16_seqretsplit.cwl
(CommandLineTool)
|
||
| blastdbcmd_query_species |
../Tools/15_blastdbcmd.cwl
(CommandLineTool)
|
||
| makeblastdb_query_species |
../Tools/14_makeblastdb.cwl
(CommandLineTool)
|
makeblastdb command for blastdbcmd execution | |
| seqretsplit_query_species |
../Tools/16_seqretsplit.cwl
(CommandLineTool)
|
||
| local_alignment_using_water |
../Tools/17_water.cwl
(CommandLineTool)
|
||
| global_alignment_using_needle |
../Tools/17_needle.cwl
(CommandLineTool)
|
Outputs
| ID | Type | Label | Doc |
|---|---|---|---|
| output_dir_hit_species | Directory | output directory (hit species) | |
| output_water_result_dir | Directory | water result directory | |
| output_dir_query_species | Directory | output directory (query species) | |
| output_needle_result_dir | Directory | needle result directory | |
| output_water_result_file | File[] | water result file | |
| output_needle_result_file | File[] | needle result file | |
| output_logfile_hit_species | File | logfile (hit species) | |
| output_index_dir_hit_species | Directory | blast index directory (hit species) | |
| output_logfile_query_species | File | logfile (query species) | |
| output_index_file_hit_species | File | blast index file (hit species) | |
| output_index_dir_query_species | Directory | blast index directory (query species) | |
| output_index_file_query_species | File | blast index file (query species) | |
| output_blastdbcmd_result_hit_species | File | blastdbcmd result (hit species) | |
| output_split_fasta_files_hit_species | File[] | split fasta files (hit species) | |
| output_blastdbcmd_result_query_species | File | blastdbcmd result (query species) | |
| output_split_fasta_files_query_species | File[] | split fasta files (query species) |
https://w3id.org/cwl/view/git/5a7d710cde1d5cb285d14874b3bb7129828f8810/Workflow/11_retrieve_sequence_wf.cwl
