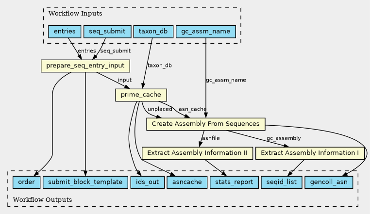
Workflow: Create Genomic Collection for Bacterial Pipeline, ASN.1 input
- Selected
- |
- Default Values
- Nested Workflows
- Tools
- Inputs/Outputs
This workflow is Open Source and may be reused according to the terms of:
https://raw.githubusercontent.com/ncbi/pgap/4e7b8f243f5356653edd286eab24f419f39da189/LICENSE.md
Note that the tools invoked by the workflow may have separate licenses.
Inputs
| ID | Type | Title | Doc |
|---|---|---|---|
| entries | File (Optional) | ||
| taxon_db | File | ||
| seq_submit | File (Optional) | ||
| gc_assm_name | String |
Steps
| ID | Runs | Label | Doc |
|---|---|---|---|
| Cache_Seq_entries |
../progs/prime_cache.cwl
(CommandLineTool)
|
prime_cache | |
| Prepare_Seq_entries |
../progs/prepare_seq_entry_input.cwl
(CommandLineTool)
|
prepare_seq_entry_input | |
| Extract_Assembly_Information |
gc_get_molecules.cwl
(CommandLineTool)
|
Extract Assembly Information I | |
| Create_Assembly_From_Sequences |
gc_create.cwl
(CommandLineTool)
|
Create Assembly From Sequences | |
| Extract_Assembly_Information_XML |
gc_asm_xml_description.cwl
(CommandLineTool)
|
Extract Assembly Information II |
Outputs
| ID | Type | Label | Doc |
|---|---|---|---|
| order | File | ||
| ids_out | File | ||
| asncache | Directory | ||
| seqid_list | File | ||
| gencoll_asn | File | ||
| stats_report | File | ||
| submit_block_template | File |
Permalink:
https://w3id.org/cwl/view/git/4e7b8f243f5356653edd286eab24f419f39da189/genomic_source/wf_genomic_source_asn.cwl
