- Selected
- |
- Default Values
- Nested Workflows
- Tools
- Inputs/Outputs
Unknown workflow license, check
source repository.
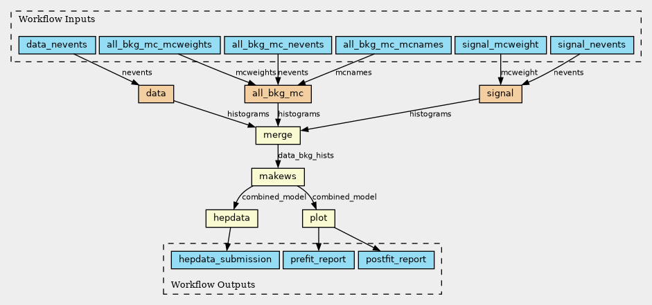
Inputs
| ID | Type | Title | Doc |
|---|---|---|---|
| data_nevents | Integer[] | ||
| signal_nevents | Integer[] | ||
| signal_mcweight | Float | ||
| all_bkg_mc_mcnames | String[] | ||
| all_bkg_mc_nevents | Integer[] | ||
| all_bkg_mc_mcweights | Float[] |
Steps
| ID | Runs | Label | Doc |
|---|---|---|---|
| data |
packed.cwl#workflow_data.cwl
(Workflow)
|
||
| plot |
packed.cwl#plot.cwl
(CommandLineTool)
|
||
| merge |
packed.cwl#merge.cwl
(CommandLineTool)
|
||
| makews |
packed.cwl#makews.cwl
(CommandLineTool)
|
||
| signal |
packed.cwl#workflow_sig.cwl
(Workflow)
|
||
| hepdata |
packed.cwl#hepdata.cwl
(CommandLineTool)
|
||
| all_bkg_mc |
packed.cwl#wflow_all_mc.cwl
(Workflow)
|
Outputs
| ID | Type | Label | Doc |
|---|---|---|---|
| prefit_report | File | ||
| postfit_report | File | ||
| hepdata_submission | File |
Permalink:
https://w3id.org/cwl/view/git/97d571496beb2411121f764c92e3b18de34396fe/cwl/packed.cwl?part=main
