- Selected
- |
- Default Values
- Nested Workflows
- Tools
- Inputs/Outputs
This workflow is Open Source and may be reused according to the terms of:
MIT License
Note that the tools invoked by the workflow may have separate licenses.
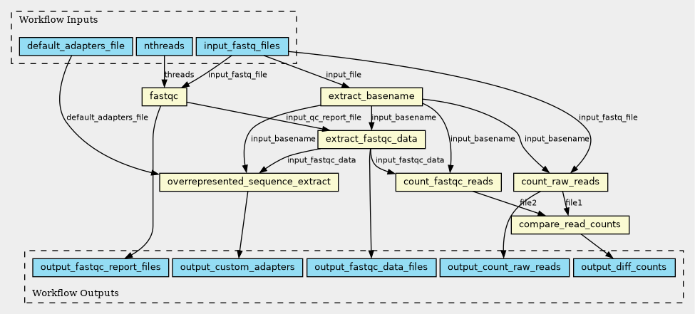
Inputs
| ID | Type | Title | Doc |
|---|---|---|---|
| nthreads | Integer |
Number of threads. |
|
| input_fastq_files | File[] |
Input fastq files |
|
| default_adapters_file | File |
Adapters file |
Steps
| ID | Runs | Label | Doc |
|---|---|---|---|
| fastqc |
../qc/fastqc.cwl
(CommandLineTool)
|
||
| count_raw_reads |
../utils/count-fastq-reads.cwl
(CommandLineTool)
|
Counts reads in a fastq file |
|
| extract_basename |
../utils/extract-basename.cwl
(CommandLineTool)
|
Extracts the base name of a file |
|
| count_fastqc_reads |
../qc/count-fastqc-reads.cwl
(CommandLineTool)
|
Extracts read count from fastqc_data.txt |
|
| compare_read_counts |
../qc/diff.cwl
(CommandLineTool)
|
Compares 2 files |
|
| extract_fastqc_data |
../qc/extract_fastqc_data.cwl
(CommandLineTool)
|
Unzips a zipped fastqc report and returns the fastqc_data.txt file. Unzips the file to pipe and uses redirection |
|
| overrepresented_sequence_extract |
../qc/overrepresented_sequence_extract.cwl
(CommandLineTool)
|
Outputs
| ID | Type | Label | Doc |
|---|---|---|---|
| output_diff_counts | File[] | ||
| output_count_raw_reads | File[] | ||
| output_custom_adapters | File[] | ||
| output_fastqc_data_files | File[] |
FastQC data files for paired read 1 |
|
| output_fastqc_report_files | File[] |
FastQC reports in zip format for paired read 1 |
Permalink:
https://w3id.org/cwl/view/git/46e5078373d4668019485d27c71770aec9dd9f0e/v1.0/ChIP-seq_pipeline/01-qc-se.cwl
